http://ontology.tno.nl/saref#SetAbsoluteLevelCommand
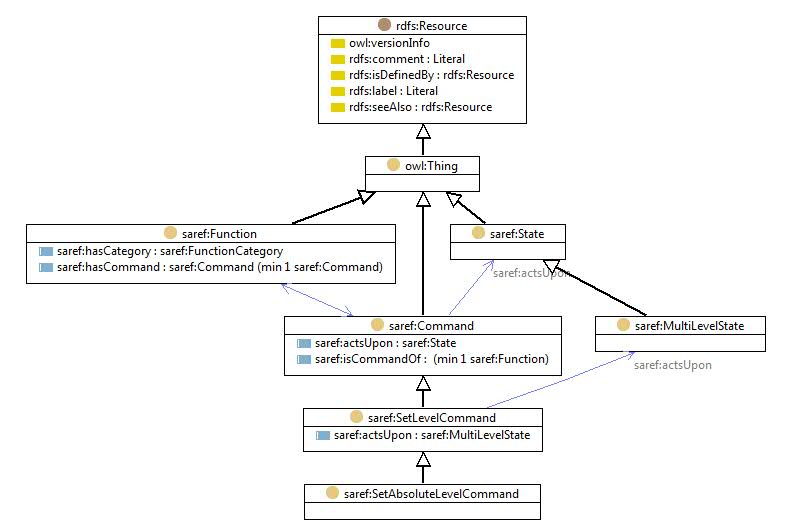
Class 'saref:Set absolute level command'
rdf:type
owl:Class
saref:Set absolute level command
rdfs:label
Set absolute level command
rdfs:subClassOf
saref:Set level command
Instances
saref:Set absolute level command
References
as
saref:has command
(
saref:Level control function
)
Generated with
TopBraid Composer
by
TopQuadrant, Inc.